Connecticut Planning Regions and how they affect Order Management

Connecticut Planning Regions and how they affect Order Management

Lenders

As of Encompass 25.1 and later (released March 15, 2025), Encompass added support for planning regions within the state of Connecticut. If you submit an order with a Subject Property in Connecticut, you may encounter an error similar to the one below during order placement:
 

If you or your Encompass users encounter this error, please contact your affected title provider to resolve this issue and provide this knowledgebase article for reference. We encourage you to include the GridBase® team in the communications to assist.

Title Providers

Below are the steps to resolve the issue within each system supported by GridBase®.

Resware

Sign-in into Resware and click the Admin / General Setup / Geography / Counties menu.

From this dialog, select Connecticut, click the Add button. Add each planning region as a county. Enter the planning region name and the related FIPS code.

Then, add the related zip codes to the newly created county/planning region and save.

Click OK if you receive a warning during this process resembling the one shown below.

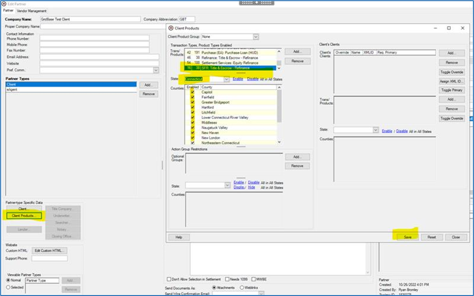
After you add the new counties, you must turn them on under the client's profile for each product, otherwise Resware will reject the order. To do this, click the Admin / Partners menu, search for and select a relevant client, click Edit..., click Client Products..., check the newly added counties under each applicable product and click Save. Repeat this step for each applicable Partner (lender).

With the Resware configuration updated, your Lenders are ready to place orders for Connecticut using its new planning regions.

RamQuest

Coming soon...

SoftPro

Coming soon...
    • Related Articles

    • Configuring Easy Order options for Encompass

      This guide explains how a lender's Encompass administrator can configure the "Easy Order" feature with GridBase® to enable quick ordering of Title services with minimal clicks in Encompass. Getting Started Before you begin, this guide assumes that ...
    • Configuring data extensions for Order Management in Encompass

      Data extensions are a feature of Encompass that allows custom data to be leveraged for specialized workflows. To leverage these fields with GridBase® begin by signing into Encompass Web, click Services / Services Management and click the Field ...
    • How to enable Closing Agent Management by GridBase in your Encompass environment

      This guide explains how a lender's Encompass administrator can configure their Encompass account to enable the GridBase® service for the first time. Getting Started To begin, open your web browser and navigate to the Encompass portal (EPC). At the ...
    • How to place an Easy Order in Encompass

      This guide explains how an Encompass user (such as, but not limited to, a Loan Officer, Loan Processor) can use the "Easy Order" feature with GridBase® to quickly order Title services with minimal clicks in Encompass. Using Encompass Easy Order with ...
    • Configuring data extensions for Closing Agent Management in Encompass

      Data extensions are a feature of Encompass that allows custom data to be leveraged for specialized workflows. To leverage these fields with Closing Agent Management by GridBase® begin by signing into the Encompass web portal, click Services / ...